Lỗi “Unable to install Printer.Operation could not be completed” xảy ra trong quá trình cài đặt driver máy in , đôi khi cũng có thể xảy ra trong quá trình sử dụng . Lỗi này thường thấy khi bạn cài đặt driver trên các máy tính mới được update hoặc cài lại hệ điều hành . Nếu bạn gặp phải thông báo lỗi này trong quá trình cài đặt driver máy in / photocopy Canon / HP / EPSON … hãy thử 2 cách xử lý sau nhé.

Cách 1: Bật / khởi động lại (Start / Restart) Print Spooler service
Kiểm tra lại Print Spooler Service xem có đang chạy không . Nếu Print Spooler Service không chạy , bạn không thể cài đặt và sử dụng máy in được .
Thực hiện thao tác sau :
1. Nhấn đồng thời tổ hợp phím Win+R (phím Windows và phím R để mở hộp thoại Run.
2. Gỏ services.msc và nhấn OK .

3. Tìm đến dòng Print Spooler trong danh sách các service . Double-click để mở cửa xổ thiết lập.

4. Nếu “Service status” đang tắt (Stopped), click nút Start. Lưu ý “Startup type” phải được thiết lập là Automatic. Sau đó nhấn OK để lưu lại thiết lập.

5. Khởi động lại máy tính và thực hiện lại thao tác cài đặt . Nếu vẫn không khắc phục được thì tiến hành theo cách 2 .
Cách 2: Xóa Printer Keys trong Registry và Cài lại Driver máy in
Nguyên nhân , do driver của máy in hiện tại bị xung đột với driver của các máy in trước đó đã được cài đặt lên máy tính . Trong trường hợp này bạn phải tiến hành xóa một số khóa máy in trong Registry của Windows .
Trước tiên , Tắt (Stop) “Print Spooler” service (Tham khảo ở cách 1) .Sau đó thực hiên các bước sau:
1. Xóa tất cả mọi thứ trong các folder sau :
C:\Windows\System32\Spool\Printers

C:\Windows\System32\Spool\Drivers\w32x86

2.Nhấn đồng thời tổ hợp phím Win+R (phím Windows và phím R để mở hộp thoại Run.
3. Gỏ regedit và nhấn OK để mở cửa xổ Registry .

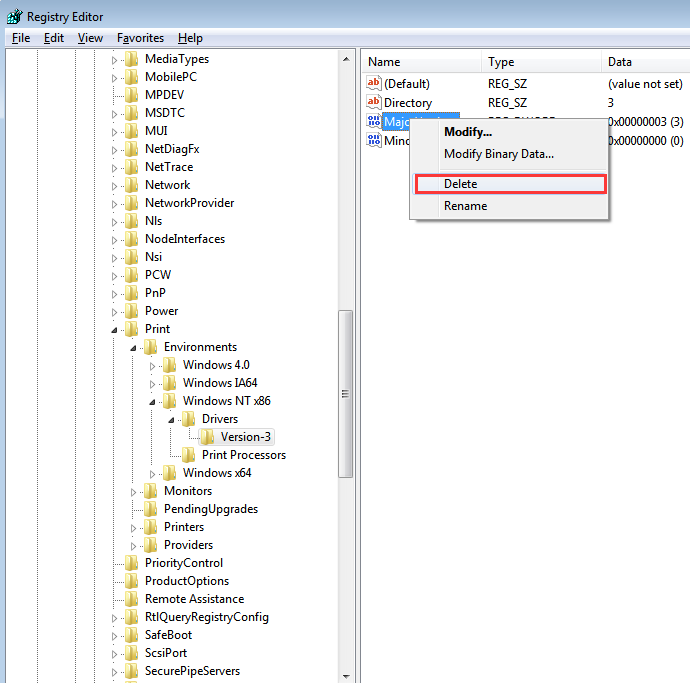
4. Tìm đến khóa Registry sau
Với hệ điều hành Windows 32 bit :
HKEY_LOCAL_MACHINE\SYSTEM\CurrentControlSet\Control\Print\Environments\Windows NT x86\Drivers\Version-x
(Lưu ý : Version-x có thể không giống nhau giữa các máy tính . trường hợp này máy của mình là Version-3)


Với hệ điều hành Windows 64-bit operating system:
HKEY_LOCAL_MACHINE\SYSTEM\CurrentControlSet\Control\Print\Environments\Windows x64\Drivers\Version-x
(Lưu ý : Version-x có thể không giống nhau giữa các máy tính . trường hợp này máy của mình là Version-3)


5. Click chọn Folder này và bạn sẽ thấy tất cả các khóa registry về máy in nằm trong folder này . Click chuột phải vào khóa registry máy in (registry entry) cần xóa , chọn Delete . Xóa hết tất cả các khóa ở trong thư mục này .

6. Start “Print Spooler” service (tham khảo ở cách 1).
7. Khởi động lại máy tinh.
8. Thực hiện cài đặt lại driver máy in .
Vậy là xong . Chúc các bạn thành công .
